以下是本文作者Danny Ryan的观点和思考,必然有短视和主观因素。
合并后,我们在展望未来的同时,花了相当长的时间回顾了过去的五年。 我本打算在2022年写一篇回顾性的文章,但时机并不总是那么成熟的——都准备好了,当时的核心目标非常明确:结束工作量证明机制( PoW )。
现在,时机终于成熟,在完成了我认为区块链史上最重要的升级之后,我们成功地朝着提款和初始扩容升级前进了,更多重大的目标和升级已触手可得。“以太坊杀手们”在熊市中没有前进,比特币的文化和技术是一片无聊的荒原(! )而痛苦,但我们不断地进行构建、改进、哲学思考,并持续产生影响。以太坊没有这么强大。
我们眼前的技术路线图漫长而复杂,但我有信心能在时间线上执行。 我们证明了我们有很高水平的交货能力,同时也证明了以太坊的生态系统处理事情的正确方式,通常是困难的方式,以太坊在各个方面都更有韧性。 虽然行业存在不少诈骗,但以太坊依然屹立不倒; 在熊市深渊,以太坊继续成长创新; 在全球动乱中,以太坊搜索方法具有重要影响。
关于即将面临的技术课题,我稍微反省一下,但这些反思更多的是针对一些存续问题:Layer1 的生态系统健康、捕获、卡特尔、L2 与以太坊一致以及更多。
技术
按照什么标准,以太坊在2022年的成绩惊人,谁也没想到合并( The Merge )会这么顺利。 即使延迟了很多年,这对以太坊协议乃至以太坊社区和加密世界来说也是一个分水岭。以太坊证明了不仅可以实现重要的技术目标,而且可以通过中心化在很大程度上实现。 “合并”是独特的成果,——没有其他项目能够将技术复杂性、执行能力、全球中心化这三个水平组合起来实现。
合并向我和世界证明了。 这样的项目及其结构不仅是可行的,而且如果它运作良好,就会更加强大和灵活。
切换到权益证书( PoS )机制所需的时间比我们所有人预想的要长。 我刚开始在EF工作的时候,Aya Miyaguchi在2018年春天问了我们什么时候完成向PoS的转移。 我记得我的回答好像是8个月。 由于很多原因,我把这段时间低估到了可笑的程度。 但是,终于,我们拥有了多层次、丰富的多客户端,灵活的生态系统和协议支撑着向中心化发展的质量标准。区块链没有做过这样的尝试。 确实,还有一些需要改进的地方,协议和公司有时会互相竞争,控制整个质押网络,但无论如何,以太坊 PoS机制运行良好。
道阻且长
尽管合并作为重要的可持续发展和安全里程碑令我们松了一口气,我们前面的路仍然很长。 特别是考虑到我们在2023年的处境,特殊利益集团变得越来越复杂,监管活动看起来不可避免。 APP和第2层协议希望实现可扩展性和支撑未来几十年发展的基础框架。
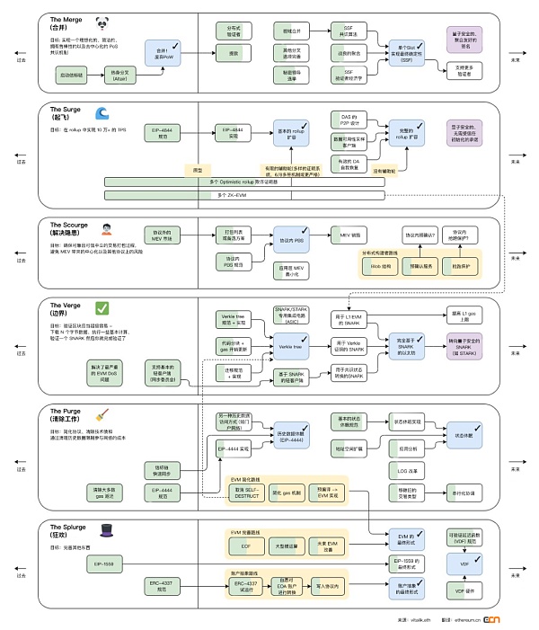
让我们快速看看Vitalik发布的“以太坊路线图”。 在协议真正“完成”之前,是漫长而复杂的年月( 10年?你不由得感到招致混乱的重量。 我们不应因合并交付而自满,而应利用这一势头以及相关专业、工具和程序来解决仍然存在的许多挑战。
但是,“完成”是什么意思呢? 在各个方面实现充分的最终状态。 什么样的计算足够的功能性、安全性、中心化……从哲学上、技术上更明确地理解最优化的内容和最小阈值是很重要的。 清楚地认识这些将有助于在未来计划的优先事项、复杂性和功能性之间找到适当的权衡。 这也有助于协议僵化( ossify ),我稍后会讲到这一点。
当前的技术问题
尽管我们还有很多事情要做,很多问题已经不再困扰我了。 尽管如此,还有一些活跃的研发领域需要关注短期和中期。 以下是我选择的几个技术要点。
PoS 进化
发起人/构建者隔离方案( PBS )、LMD-GHOST确认规则、单个slot最终确定性( single slot finality-SSF )、单个秘密领导人选举) 在主机执行证明( PoE )与初始RANDAO reveal处罚之间,为了推动以太坊权益证明向其最终图景演进,是最安全、最可持续的形态,还需要做大量的研究、规范和构建上的工作。
这些机制大多涉及游戏性、宣泄的创伤、公地悲剧、减少或消灭诚实假设、即使是特殊高度对抗也要加强协商等目标。 虽然internet最终可以返回到社交恢复计划,但要使协议能够独立应对最大范围的攻击场景还需要很多功夫。
实践中的 DAS
数据可用性采样( Data availability sampling-DAS )是数据可用性问题的优雅数学解决方案,但当此体系结构遇到实际的p2p网络时,它会以有效且强大的方式进行实例化2022年,包括学术界和实际工程领域在内的很多团队都参与到了解决这个问题的过程中,但是要得到有效的解决方案还需要做很多工作。
问题并不棘手,但设计空间巨大,很难平衡复杂性和鲁棒性。 如果您愿意让步于去中心化和稳健性,DAS可以重用现成的网络组件。 在这种情况下,DAS可以正常工作。 但是,考虑到对该网络架构的攻击可能会完全损害链的活性,系统的设计仅仅有效是不够的,需要和协议的其他地方一样足够坚韧。
EIP-4844为扩展数据提供了基础,并调整了参数(数据的gas上限)以允许DAS处理更多的负载。 我建议在提高这个参数的问题上采取非常保守的做法——。 例如,将数据的gas上限设定得远远低于理论上限值。 保持高网络冗馀性,同时运行DAS和完整4844数据下载量,等等。
有争议的是,与其他竞争升级相比,DAS应该以什么顺序推出——无状态是另一个明显的主要竞争对手。 我的直觉让DAS花更多的时间成熟,4844之后花12个月以上专注于非扩展性升级(无状态、安全性提高、PBS等),同时在主网络上观察,像潜在的更先进的episub
MEV,打开潘多拉的魔盒
过去24个月的核心主题之一已经成为最大可提取价值( Maximum Extractable Value,MEV ) ) ——,不仅影响了APP应用层,也影响了第1层的共识层和安全性。 这似乎打开了潘多拉的盒子,MEV把很多我们本以为很简单的东西变成了更复杂的激励、攻击和更多的东西的组合。 MEV对验证者集有中心化的影响,垄断集团的奖励比以前多得多,鼓励直接重组; 并且,通过带来大量的新PvP (玩家对战)玩家,使简单的“用户-验证者模型”变得复杂。
MEV对以太坊路线图的“完成”有着不可忽视的影响。 协议不能忽视MEV的问题。 否则,其带来的激励可能会导致网络不稳定或破坏网络。 目前,解决方案包括提议方/构建方隔离( proposer builder separation-PBS )、MEV处置、单个slot最终确定性( SSF ),以及PBS上下文中的抗审核
我进退两难,一方面主张尽快出台缓解MEV的方法(威胁是真实存在的),另一方面允许我花更多的时间去理解问题和解决方案,发展研究。 即使我们在理解这个问题的范围内取得了飞跃,但我担心研究才刚刚开始,今天我们所做的还不足以满足以太坊的长期需要。
在我们花时间研究的同时,MEV领域固有的激励机制促进了解决方案、网络和产品的构建,往往会带来迅速的采用和广泛的影响。 如果我们不迅速采取行动,第三方解决方案和行动将成为重要的共识规范、定义和侵蚀。
复杂性
复杂性是邪恶的。
以太坊很复杂,只会变得更复杂,我担心这个动态系统已经或者太复杂了,难以使用,难以理解,难以确保安全性。
模块化最有可能处理系统的复杂性。 我们将执行和共识分开,在(共识)网络层使用libp2p,在加密层使用强大且经过审核/验证的库,隐藏了许多复杂性。 这样可以单独修改每个部分,并与所有相关个人
团队专业化,将它们整合成更复杂的整体。
此外,核心协议在任何领域都不能扩展到超过最小充分性。 超出充分性的行动会给协议带来不必要的复杂性。
L1 协调游戏
我们已经在围绕以太坊 L1交付的协调和组织努力中看到了可喜的增长。 客户端成熟,devops使用测试网络支持,测试资源增加,许多复杂性分为两个级别。
L1 开发
在过去的五年中,在我们为协商提供复杂升级能力并取得飞跃的同时,参与的团队和个人的数量也增加了五倍。——软件和思想共享方面的灵活性也增加了。 没有单独的团队和组织对协议的开发和健康有决定性的影响。
在共识层客户端生态系统中,专业知识的多样性和当前客户端使用情况的多样性是最好的成果。 运行层客户端生态系统从一开始就有更多的不对称性,需要更多的时间来达到同等水平的专业和可靠性,但我相信最终在2023年将geth主网络的使用率从80%的主导地位转变实际上,合并是这里的拐点。
激励
在牛市的顶点,与以太坊 APP和L2层、L1竞争对手相比,他们更关注以太坊 L1的激励。 在所有这些备选方案中,有令牌激励措施。 因为有流动性高的新令牌,所以这些激励具有非常高的上升潜力。
牛市的时候,流动性产品的评价很疯狂。 因此,虽然我们面临着实际的人力资源调动,但我们对关键基础设施贡献者与构建在其上的员工之间收获的巨大差异感到不满,因为这种差异更加隐秘且正在增长。 那时,是否提到这个问题还不确定,但现在回想起来,建立在基于L1协议的层上的其他层积累的惊人财富,有一种酸涩的感觉。 对于其他的L1雄链( alt-L1 ),位错的激发在(区块链 )中是基本的,也有人主张alt-L1将永远消耗并压迫已确立的L1。 虽然这些声明当时也令人感到幼稚,但影响和负面情绪仍然在增加。
虽然我不确定以太坊 L1 工作是否会具有初创公司可能出现的不对称上升空间,但现在 L1 开发激励方面有很多积极的改进。协商委员会( Protocol Guild )一年的试点项目从20多个团队向120多个成员筹集了1200多万美元。 回溯性公共产品募资实验可能证明至少部分支持APP应用和L2所依赖的软件和安全。 还有其他筹资机制,例如gitcoin和clr.fund为支持生态系统而不断创新的公共物品。 另外,在社交层的其他募捐实验中,我们看到了很多希望,比如期权捐赠质押交易费/MEV的分成合同(比如1%的质押交易费捐赠给你使用的客户端)。
捕获
现在有很多资源丰富复杂的实体。 他们不仅对研究以太坊的成功感兴趣,还对操纵以太坊协议感兴趣。 现在,这种实体似乎没有恶意,但协议以什么方式、以什么速度发展,对他们都有很大的影响。 因此,L2,VC,交易所和dapp已经进入L1的管理和开发流程。我们正处于一个独特的时期,在这个时期,以太坊网络上有这样一些特殊的利益集团形成,并加入谈判桌上的对话中。但以太坊协议的许多领域,以任何标准来看,几乎都还未发展充分,还没有僵化。这使得未来几年的风险特别大。
几年前,这些感兴趣、成熟、资源丰富的实体并不存在,或者只是祈求“帮助”,根本没想过加入。 主要是以太坊基金会、客户团队和各种独立人士参与了核心合同的推广。 那么,几年后( 3年后? 五年吗? 十年? )等各种实体提供支持,但届时的协议应该比现在更僵化,感兴趣的各方参与支持不会带来太大风险。 实际上,依赖以太坊网络的健康稳定的实体拥有重要基础设施的所有权是长期必要的。 但现在对基础设施拥有所有权意味着它仍然在新协议中有发言权。 最终,协议的可塑性组件变得更小,更不重要。 核心元素,包括网络连接协议、轻型客户端通信和内容分发网络。 在这个独特的节点上,尽管存在足够数量的利益集团,但协议可以通过处理不那么僵化、混乱、人为参与的升级来控制。
考虑到各方利益的日益增长,希望在非客户端开发者/非研究者在治理中拥有发言权方面取得平衡。 虽然想要为其他所有人检查是一个很难的过程,但实际上,只要有真正的门——出现并诚实工作就欢迎了。 但是,出现的人们有着越来越复杂的背景和动机。 随着利益冲突的增加,这扩展到了核心维护—— APP /二级投资者、道氏代表、风险投资顾问、企业忠诚度、各类产品的提供; 更何况,随着全球对加密货币的关注,各种地缘政治关系也开始参与其中。
除了“开发者编写代码,用户运行软件”之外,我确信形式化对以太坊来说是长期存在的危险。 我们看到社区呼吁建立政党和游说利益集团这样的结构。 在这个过程中给出的结构越多,结构就越容易被滥用(捕获),被删除的可能性就越低(这会妨碍协议的僵化进程)
虽然难以达成共识,但以太坊在目前最小化和混乱的治理流程中非常出色。 并不完美。 不能,也不是总是选择最佳路径,但我们不仅仅是在争夺功能和交付的最佳性。 我们正在争取一个充分、稳健、可以防止被捕获的协议。
我建议我们在未来 5 年内尽可能少地增加额外的治理结构,而更多地关注一些软性的东西,如哲学理念上的一致,只进行关键任务升级的强大文化,以及在有机的、不太正式的论坛中促进开发者和扩展社区之间的双向交流。也就是说,统治过程是可以管理,但不能完全控制的野兽。 个人可以通过柔和的指导和哲学思考来影响这里的结果。 如果事情真的偏离了方向,你可以大声说出来。 但是,以太坊的管理是独立的有机体,目前不受任何一方的控制。
客户端 —— 买还是造?
即使协议开发和升级过程与“开发者编写代码,用户运行软件”挂钩,但尚未添加新的正式结构,开发和维护客户端是每个人进入对话和过程的一部分
正如您在2022年看到的,这可以通过“收购”( Arbitrum收购Prysm )或“制造”( Paradigm构建reth )来实现,两种方法都有各自的难度、认知和可持续性。 例如,购买客户端是直接的,但似乎以牺牲认知性为代价,影响可持续性脆弱的——客户端,由多个个人构成。 收购的公司会大大改变优先顺序和看问题的角度,个人有可能分离或变节。 做客户更难,但具有认知性和可持续性。 2023年,两个实验都值得关注。
以太坊开发和治理依赖于安全第一,理念一致的开发文化。我的评估是,根据目前客户团队的配置情况,没有陷入一两种模式的客户团队和个人,有能力评价提案的优劣,用一般的哲学观点来决定优先顺序,使整个网络向前发展,因此我们能够“捕获” 但是,未来几年“一致性”方面的新成员和其他客户团队的个人可能会出现偏差,现有的与以太坊保持一致性的客户团队可能会分离,更多的客户团队可能会被未来几年内不太一致的实体收购或
多客户端的精神和生态系统是以太坊的超能力之一,通过软件和视角的多样性带来了一个更加有弹性、认受性以及安全性的网络。这是以太坊可以汇聚这么多先进思想的一种方式,我相信这是以太坊成名的主要反馈周期之一。 我们不建议为这样的非正式客户端团队设置阈值。 相反,我们建议您打开较大的门户网站,并在未来几年中欢迎更多符合以太坊文化理念的客户端团队加入。 做这件事的时候,需要同时加强以太坊客户端团队的地理分布和管辖范围的多样化。 目前,着眼于全球范围,客户端团队集中在某些地区。 推进客户端团队的全球分布,以太坊将更加灵活,并作为先进思想的集合系统得到进一步加强。
协议僵化
协议僵化了,有时我开始觉得这对以太坊的长期健康和成功是不可或缺的,但我觉得这越来越不明显了。 特别是短期的(请参阅)。以太坊“完成”除了我们还有很多事情要做,另一方面,这种“协商最终僵化”的文化在以太坊社区并不是主流,最多在客户团队里得到支持
比特币玷污了僵化的概念。 僵化的(比特币 )被以太坊社区认为是无用的协议,被宗教狂热的智慧粪坑拥护。 )对于比特币的完美和不赞美其他设计的说明,他们无法理解。 这就提出了一个问题,——引起这一现象的是僵化对象本身(这里的例子是比特币本身),还是僵化行为本身会产生这样的负面影响。 我的直觉是因为比特币的不足带来了宗教般的反智。比特币协议不足以满足宗教信仰,因此其支持者的动机被扭曲以支持僵化的状态。
我相信像我们的案例这样满足充分安全、可扩展、容量充足任务需要的协议,能够对最终的僵化状态有一致的论证。 因此,社区不需要像信教一样进行辩护。 僵化以太坊协议也支持不同层之间的流动性和可扩展性,使得社区能够通过探索和优化更多层来保持智力参与。 但一些社区成员担心,如果没有不断演变的协定,以太坊将失去有吸引力的先进思想,失去许多其他特别而生动的东西。只要对 layer 2 的支持是足够充足,那么我们也可以从中获益 —— 对安全的基础层进行僵化,同时支持充满活力的生态系统在更高的层上进行智识上的探索和优化,至少我觉得梦是这样的。
蠢人的使命?
gn: left&; #039; 但是,僵化是傻瓜的使命吗? 这个可以在以太坊的环境中完成吗? 僵化有什么用呢? 僵化是绝对的吗? 还是可以“适度僵化”以获得最大价值? 最后,真正的僵化意图足以保护我们吗? ——永远迫在眉睫的僵化威胁能让进程走上重要的道路,让我们的注意力更加集中吗? (和以太坊更一致吗? 和为了保护网络免受特殊利益集团和捕获而强化免疫系统吗?
确实,不久前我开始担心实现僵化是不现实的。 因为我们考虑了关键路径上的一系列升级和安全提升措施——片、PoS演进( SSF、PBS等)、安全提升)、SSLE、主机游戏、运行证明等)、无状态性、ZK-EVM、抗量子密码学等。 考虑到手中任务的复杂性和交货的速度,这至少需要5到10年。 而且我担心由于密码学的发展和新出现的问题,在可预见的未来会发生更多的升级。
那么,如果这是一个永恒的过程,至少变化的速度会变慢吗? 在对于僵化的更有效定义,也许是一种趋势而不是一个最终结果 —— 也就是说修改协议变得越来越难,并且需要更多正当化的理由、努力和时间。中实施了修正的活化能最终会超过某个重要的阈值。 或者说,不是协议真的僵化,我们能做的最好的事情就是与僵化对话。 如果我们的精神试图实现僵化或更僵化的状态,而不是总是期待、渴望或需要变化,那么与僵化的对话将使我们偏向于变化怀疑论。 这样的话,即使在协议“缓慢”进展的情况下,充分的怀疑主义可能也足以遵守协议。
在今年进行的一些反思中,我开始相信这场与僵化的对话既是我们唯一力所能及的,也是在无法预测明天的世界中确保以太坊不会触及无法招架的极限。但是,我同样相信僵化主义者们——是保守的,只有在绝对必要的情况下才会倾向于修改特定的组件。 害怕不断增加的复杂性和变化会影响基层上的其他层。 ——在当前核心L1流程和不断增长的社区中的占有率和影响太小。 这个阵营及其精神还不足以成为需要协商的免疫系统。 虽然这个阵营有德高望重的人在发声确保最小的门槛,但容易僵化的协议的意见和美德在未来几年必须明确。 这样才能保证在这瞬息万变的关键时刻不会失去平衡。
L2 与 L1 的一致性
以 L2 为中心的路线图的一个伟大之处在于它允许 L1 能把所有设计决定(跨域通信、虚拟机的选择和优化、并行化、状态管理等)交给“市场”, 而不是费力地(而且可能也不是最优)选择并执行特定方案。以太坊 L1层以上的概念市场不仅能以同样的形式带来良好的解决方案,还能满足未来几十年全球持续增长、不断变化的需求。 需要并行化吗? 试试新的L2。 是否会出现更好地支持所需正式验证的虚拟机? L2能否适应,新的L2将出现。 在这个比较僵化的基层上构筑的反僵化形象对两者来说是最好的。
在这个市场的健康方面以太坊 L2生态系统做得比较好,运行了几个不同的乐观的EVM套餐,很多不同的EVM兼容/等价/各种zk-rollup竞争,很奇怪,实验性更强一些人期待探索陷入泥沼的——全部围绕EVM转——,脱离L1结构的戏剧性变化——Solana-rollup、超并列rollup等——,但市场也能应对目前一些观点的兴起和衰退EVM看起来像护城河。 堀内的很多人正在构筑。
现在所有的鸡蛋都在L2的篮子里,所以我担心的是L2和L1的一致性问题,无论是短期还是长期。 两个主要问题——(1) L2寄生,最终分支他们自己成为L1,以及) L2成为)以太坊的旗手,尽管这也是用户交互的场所)以太坊的价值3354
前者就像是存续问题。 ——固定为以太坊安全区,真的有价值吗? 这基本上是可伸缩的环境继承,例如——,这是L2路线图的命题。以太坊的安全性对于开发者、企业、社区建设和维护它们也很有价值,因为原生桥对用户来说很有价值。 我承认这个命题——很难引导足够的加密经济安全,在越来越多的对抗性环境中,不可避免地会有很多链条达到足够的水平。 加密的经济安全是具有维持这些系统经济需求功能的有限资源。 因此,我确实预计一些L2将是“吸毯”以太坊,尝试分离——可能会成功,也可能会失败,但我不认为这些情况会大规模发生。 另外,即使少数的L2分离,加密经济的安全性也不会作为服务的命题被破坏。
L2对大多数用户来说,不可避免地会成为主要的接触点。 大多数情况下,他们在内部对话,进行L2间的桥接。 因为这些会变得安全便宜。 因此,以太坊的门面变成了L2本身。 他们可能很安全,但是那些会去中心化吗? 你擅长检察员吗? 你有以太坊的价值吗? 他们会鼓励世界继续想象自己吗? 目前,对这些问题的回答显然不肯定。 风险投资机构必须将其卷深入L2。 令牌要么到处都被分配给内部人员,要么份额非常少,要么多得可怕。 此外,大多数治理模式都是寡头式的,无需通知就可以任意升级。 更何况,大多数L2都期待在他们的安全模型中以牺牲安全为代价,推出市场,反复走向去中心化(如无欺诈证明、单一的一定秩序者、未知的紧急退出机制等)。
这里有一个有趣的平衡。 L2层可以将更多的精力放在广告和业务的发展上,并有望在这方面与非常进取的alt-L1竞争。 这样,以太坊 L1可以保持中立,在更高的级别上可以试验更多的用户获得技术并入驻。 但是,L2似乎不会默认保持以太坊的品牌、价值和灵魂。
管理健康的L2生态是最重要的。 这包括: ——多层次研究事物,安全结构,努力支持照亮L2 (不是它们描绘的样子,而是它们的本质),尽可能应对L2的治理风险,安全性权衡,不良的代币发放,价值一致性而且,我们不能只关注负面的东西,还要庆祝积极的一面、安全的一面、一贯的一面。今天的以太坊社区在定义未来数十年 L2 运动发展方面拥有巨大的权力。我们必须确保 L2 不仅继承以太坊的安全性,还要继承其认受性。
总结
正如我一开始提到的,这篇文章的看法非常短视和主观。 有很多问题,即使有更多的成功我不知道,或者没有时间探讨。
简单来说,以太坊比以前更强大。以太坊中的社区建设、社区分层扩展、参与和观察是一种令人惊叹的体验。 但是,还存在巨大的挑战; 仍然存在很大风险。
2本文内容由互联网用户自发贡献,该文观点仅代表作者本人。本站仅提供信息存储空间服务,不拥有所有权,不承担相关法律责任。
| 欧意交易所最新推荐 | ||
| USDT钱包下载 | OK交易所下载 | 交易软件下载 |
| 买币流程 | 历史价格 | 注册教程 |
OKX注册领取新手礼包!交易手续费返现:20%!
欧意最新版官网注册:立即前往
欧意最新版安卓下载:立即前往
欧意最新版 ios下载:立即前往
